Kontakt

×
Zadzwoń: 509-537-915
lub zostaw kontakt do siebie.
Wyposażenie

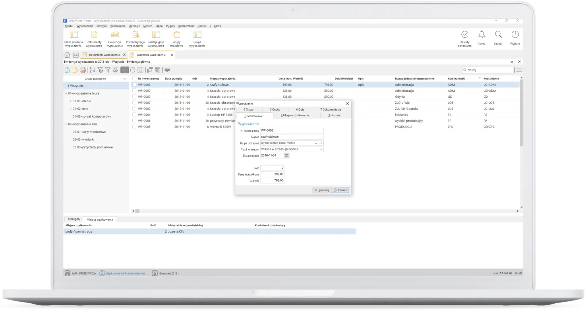
Moduł szeroko wspomaga procesy zarządzania wyposażeniem firmy. Udostępnia szereg funkcjonalności tak w zakresie ewidencji, jak i grupowania oraz inwentaryzacji, a także tworzenia odpowiednich raportów czy wydruków.

  • Pełna ewidencja

    Z narzędziem poprowadzisz szczegółową ewidencję wyposażenia, co najważniejsze – jest ona w pełni dopasowana do indywidualnych wymogów firmy. Składniki wyposażenia można podzielić m.in. na grupy rodzajowe, jednostki organizacyjne czy osoby odpowiedzialne materialnie. A co jeśli potrzebujesz stworzyć własne, inne parametry? Nie ma problemu. To proste z wykorzystaniem tzw. mechanizmu cech.

  • Sprawna inwentaryzacja

    Cały proces inwentaryzacji z wykorzystaniem modułu przebiega sprawnie i intuicyjnie - przeprowadza się ją z podziałem na pola spisowe, które są wykorzystywane w danej jednostce firmy. Narzędzie jest też gwarancją pełnego i prostego rozliczenia inwentaryzacji.

  • Raporty i wydruki

    Moduł ułatwia tworzenie wszelkich potrzebnych raportów i wydruków, jeśli chodzi o kwestie związane z wyposażeniem. Można wygenerować raporty zbiorcze, ale nie tylko. Dostępne są również protokoły przyjęcia/przekazania powierzonego mienia czy zdania odpowiedzialności materialnej. Co istotne, jest także opcja generowania własnych wydruków definiowanych i raportów, co ma wpływ na jeszcze lepsze dopasowanie do konkretnych potrzeb.

Umów się z nami na bezpłatną konsultację

Masz pomysł, ale nie wiesz jak go zrealizować? Zostaw nam swój kontakt

Ta strona korzysta z plików cookies. Dowiedz się więcej.